
1 技术选型#
为什么使用 Redis 来代替 Session?
- 集群挑战
- Session 数据存储在 JVM 的堆内存中,在单机环境下没问题。但是在生产环境的集群部署(多台服务器跑同一个项目)下,负载均衡器(比如 Nginx)会将请求分发到不同的服务器。
- 如果用户在服务器 A 登陆,Session 存在 A 的内存里。该用户的下一次请求被分发到了服务器 B,B 内存中没有其 Session,那么就会认证失败
- Redis 是分布式缓存系统,所有的服务器可以去同一个 Redis 集群读写数据
- 数据可靠性
- Session 的生命周期依赖于进程,一旦后端程序崩溃或重启,那么所有用户的登录状态都会消失,那么用户的体验感极差
- Redis 虽然也是基于内存,但是其运行在独立的进程中
为什么使用 Hash 存储用户信息,而不是 String?
- 内存效率:Redis 的 Hash 结构在字段较少时使用
ziplist存储,内存占用极其紧凑。 - 操作粒度:可以利用
HSET或HGET针对单个属性(如更新昵称)进行操作,而 String 则需要进行全序列化和反序列化
2 系统设计与架构#
2.1 Redis 数据模型设计#
- 验证码:
- 结构:
String - Key:
login:code:{phone} - TTL: 2 分钟
- 结构:
- 用户信息:
- 结构:
Hash - Key:
login:token:{token}(Token 采用随机 UUID) - TTL: 30 分钟
- 结构:
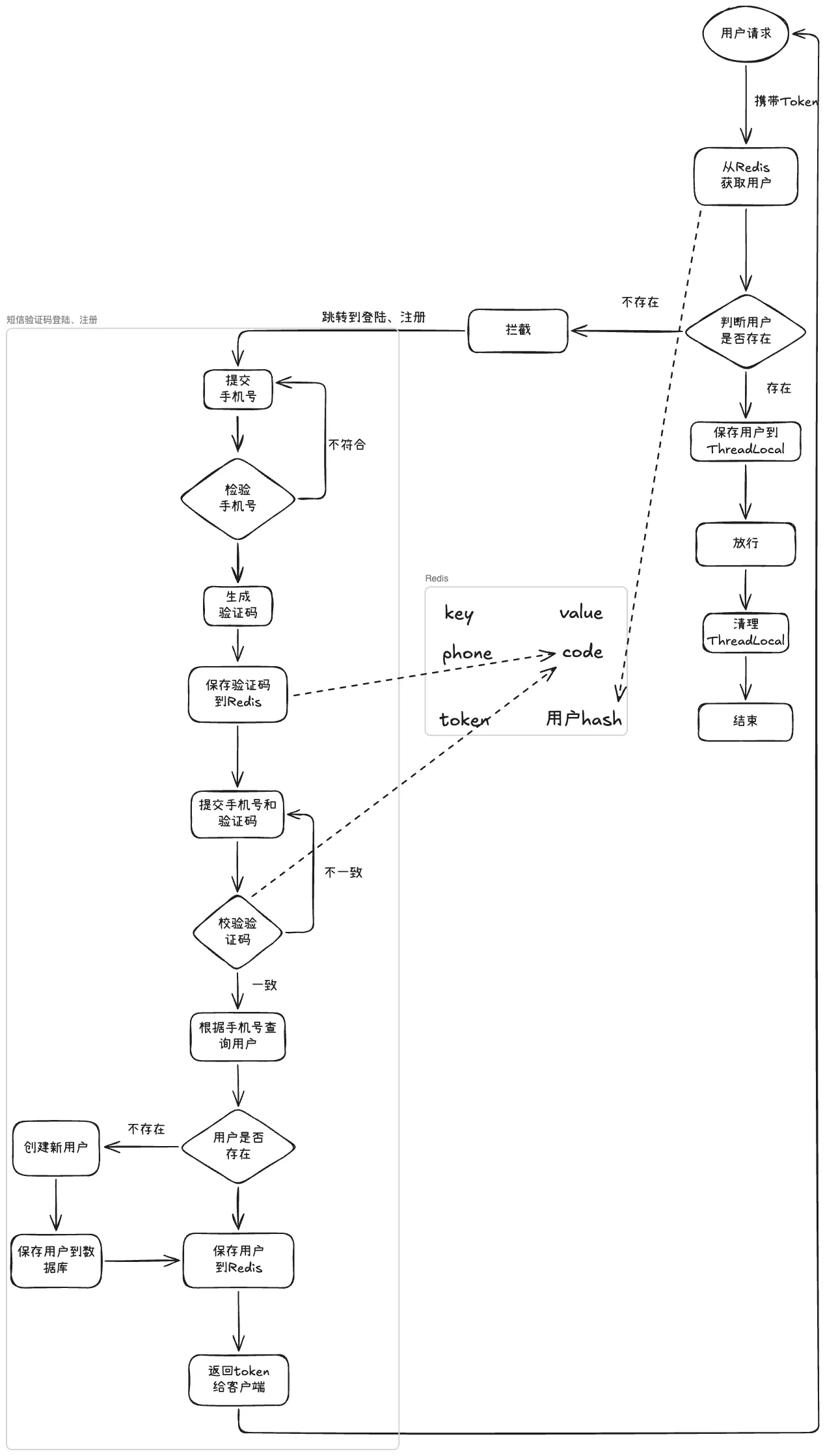
2.2 核心业务流程#
- 发送验证码:校验手机号 -> 生成验证码 -> 存入 Redis -> 发送短信。
- 登录/注册:校验验证码 -> 数据库查/增用户 -> 生成随机 Token -> 脱敏处理 (UserDTO) -> 存入 Redis 并返回 Token。
3 核心代码实现#
实现时要注意 StringRedisTemplate对值类型的要求。
// 核心逻辑:用户信息序列化与存储
public String login(LoginFormDTO loginForm) {
// ... 校验逻辑 ...
// 1. 生成唯一凭证(Token)
String token = UUID.randomUUID().toString(true);
// 2. 对象脱敏与类型转换
UserDTO userDTO = BeanUtil.copyProperties(user, UserDTO.class);
// 3. 将 Bean 转为 Map,并强制将所有字段转为 String
Map<String, Object> userMap = BeanUtil.beanToMap(userDTO, new HashMap<>(),
CopyOptions.create()
.setIgnoreNullValue(true)
.setFieldValueEditor((fieldName, fieldValue) -> {
if (fieldValue == null) return null;
return fieldValue.toString();
}));
// 4. 写入 Redis 并设置有效期
String tokenKey = LOGIN_USER_KEY + token;
stringRedisTemplate.opsForHash().putAll(tokenKey, userMap);
stringRedisTemplate.expire(tokenKey, LOGIN_USER_TTL, TimeUnit.MINUTES);
return token;
}java4 滚动过期#
为了提升用户体验,需要实现 “滚动过期” 机制:用户在活跃期间,Token 有效期应自动续期,只有长时间无操作才会过期。
4.1 单拦截器方案的缺陷#
如果仅在 LoginInterceptor(登录拦截器)中重置有效期,会存在一个严重漏洞:
- 拦截器通常配置为排除公开路径(如首页、商铺详情页)。
- 若用户登录后,长时间只浏览公开页面,拦截器不会执行,Token 将在 30 分钟后过期,导致用户在进行需要登录的操作时被意外踢出。
4.2 解决方案:双拦截器架构#
引入两个拦截器,职责分离,解决上述问题:
| 拦截器 | 拦截范围 | 核心职责 | 执行顺序 |
|---|---|---|---|
| RefreshTokenInterceptor | 所有请求 (/**) | 1. 尝试获取请求头中的 Token。 2. 若 Token 有效,则刷新其在 Redis 中的有效期。 3. 将用户信息存入 ThreadLocal,供后续流程使用。 4. 无论是否成功,均放行。 | 第一 |
| LoginInterceptor | 需要登录的路径 | 1. 检查 ThreadLocal 中是否存在用户信息。 2. 若存在,说明已登录,放行。 3. 若不存在,则拦截并返回“未登录”状态码(401)。 | 第二 |
拦截器流程:

RefreshTokenInterceptor 核心逻辑:
public boolean preHandle(HttpServletRequest request, ...) {
// 1. 获取请求头中的 token
String token = request.getHeader("authorization");
if (StrUtil.isBlank(token)) {
// 无 token,直接放行,由 LoginInterceptor 决定是否拦截
return true;
}
// 2. 基于 token 从 Redis 获取用户信息
String tokenKey = getTokenCacheKey(token);
Map<Object, Object> userMap = redisTemplate.opsForHash().entries(tokenKey);
if (userMap.isEmpty()) {
// token 无效,直接放行
return true;
}
// 3. 将 Hash 数据转换回 UserDTO 对象
UserDTO userDTO = BeanUtil.fillBeanWithMap(userMap, new UserDTO(), false);
// 4. 保存用户信息到 ThreadLocal
UserHolder.saveUser(userDTO);
// 5. 刷新 token 有效期(实现滚动过期)
redisTemplate.expire(tokenKey, LOGIN_USER_TTL, TimeUnit.MINUTES);
return true;
}javaCAUTION
在拦截器的 afterCompletion方法中,必须调用 UserHolder.removeUser()。这是因为 Tomcat 线程池会复用线程,如果不手动清理,会导致 ThreadLocal 中的数据被错误带入下一个请求,并造成内存泄漏。